QuickPay: An Early Payment Management Platform

Description

  • Responsibilities

  • Requirements Analysis
  • Architecture Design
  • REST API Design
  • DB Design
  • Backend Development
  • Testing and QA
  • DevOps

Technology

  • Python
  • Django
  • Django REST Framework
  • PostgreSQL
  • Celery
  • Docker
  • AWS
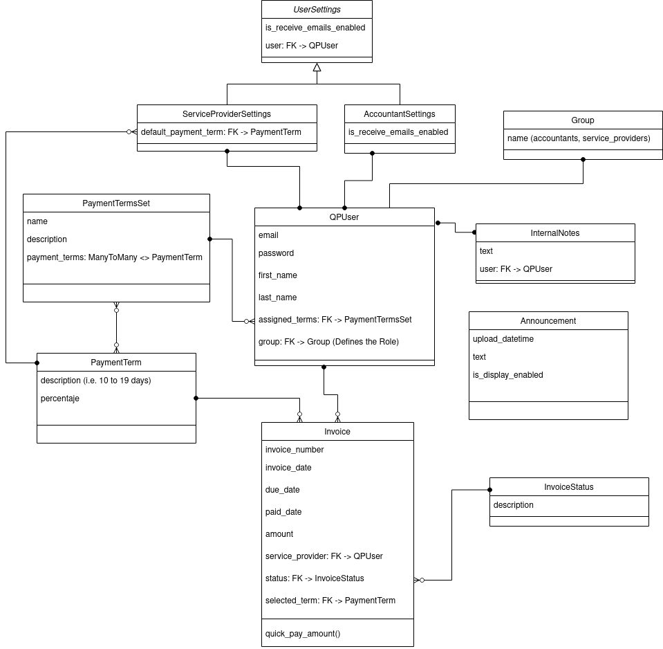
Project Brief

The project consisted in building a custom system for a Financial Services Provider Company.

Service Providers can see their upcoming payments in the system and opt for early pay with different options.

The system calculates the discounts using a custom algorithm.

Accountants can manage the available financial options and approve early payment requests.

Key Features:
  • Multiple User Roles Support: Accountants, Service Providers and Admins
  • A Web Platform for Providers
  • A Back-office interface for Accountants and Admins
My Role

I was involved in the different stages of the backend development from start to end, working on tasks such as:

  • Requirements Analysis, making Flow charts and other UML Diagrams
  • Architecture Design and Documentation: An auto-scalable architecture in AWS following the well-architected framework principles
  • REST API Design and Documentation
  • DB Schema Design
  • Backend Services Implementation.
  • Unit tests & Integration tests
  • Customized the Django admin to be used as a back-office by Accountants and Admins
  • Infrastructure and CI/CD pipelines setup using IaC with Amazon CDK
  • Code Reviews
  • QA & Release Management